Overview
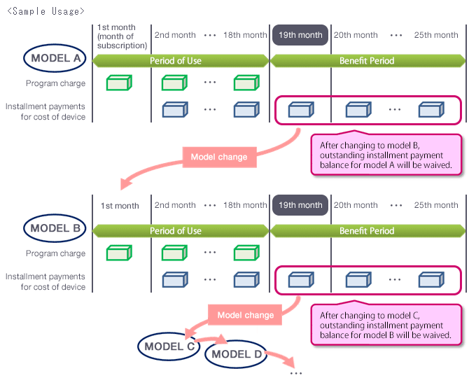
Customers who subscribe to the Upgrade Program (300 yen/month (excluding Tax)) when purchasing an eligible model, and who purchase their phone through an installment contract (24 months), can change to a new model after 18 months of use, at which time any outstanding monthly payment balance for the previous device will be waived.
